课程拓扑图

学校课程整体框架图
图片尺寸1240x1753
三元课程体系示意图
图片尺寸1080x1157
基于springboot vue的高中信息技术课程在线学习和测试
图片尺寸1203x898
统计学学科专业课程体系
图片尺寸2631x1860
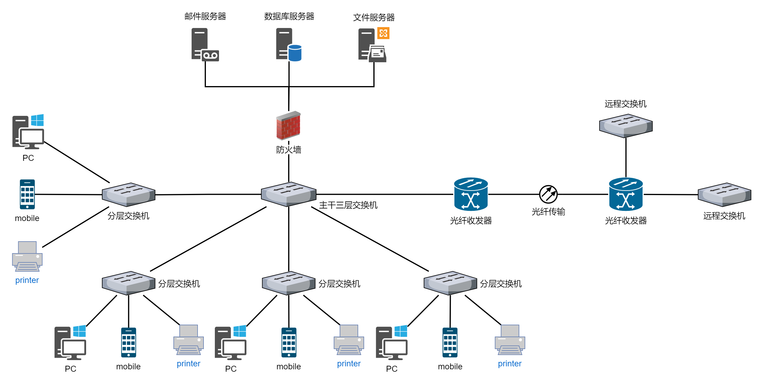
中小型校园网络拓扑图
图片尺寸2564x1296
麦田美术课程体系图表
图片尺寸1280x890
✅大班园本课程我爱大自然
图片尺寸1080x1528
网络拓扑等级保护2.0拓扑图案例
图片尺寸1280x720
🏫华为ensp校园网拓扑与配置指南📖
图片尺寸1483x844
最儿童——聚焦学前教育高质量发展的课程改革纪实
图片尺寸1011x1635
📚构建研学课程体系新思路
图片尺寸759x592
道桥课程拓扑图
图片尺寸1263x892
国际经济与贸易专业课程拓扑图
图片尺寸1154x727
构建"三递进,四融通"模块化课程体系促成培养目标有效达成
图片尺寸891x612
校本课程体系架构思维导图
图片尺寸2560x1489
基于springboot线上辅导班系统开发与设计
图片尺寸640x497
学校教育课程体系思维导图修改版
图片尺寸1860x2631
网络工程专业课程体系拓扑图
图片尺寸800x674
融合课程体系逻辑结构图
图片尺寸1202x1030
北京工业大学信息安全专业课程拓扑图
图片尺寸1218x1023