交互概览图

系统交互
图片尺寸819x1848
交互设计知识体系
图片尺寸1500x3331
交互框架图
图片尺寸1280x1503
商品库交互示意图
图片尺寸1083x816
交互框架图
图片尺寸1280x960
交互框架图
图片尺寸1280x1339
智能管控可视交互
图片尺寸2150x1235
系统交互图
图片尺寸1282x690
greyhound 交互流程图
图片尺寸1800x2300
app自动化框架交互逻辑
图片尺寸2469x1469
图 1:windrds 系统交互图
图片尺寸778x590
交互设计思维导图
图片尺寸1280x545
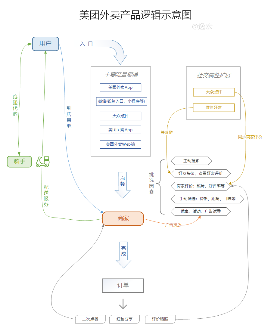
美团外卖产品分析报告需求交互原型图
图片尺寸900x1100
uml交互概述图
图片尺寸638x665
什么是交互概览图?
图片尺寸1080x696
这种交互流程图是用什么软件画的
图片尺寸2015x1546
互概览图是活动图的一种形式,其中节点表示交互图.
图片尺寸449x647
ux交互图 coinrise交易所
图片尺寸1280x558
uml交互概述图
图片尺寸472x480
交互设计流程的概念图
图片尺寸1200x1200