登录qq的流程图

表4-2 登录功能流程图
图片尺寸604x757
登录流程图
图片尺寸1083x1540
登录流程
图片尺寸827x585
授权登陆流程图
图片尺寸1249x597
javaqq项目详细设计之登录模块
图片尺寸751x487
登录流程图
图片尺寸1074x541
找回密码流程图 三,结构设计 结构设计,就是从信息架构和功能架构两
图片尺寸640x485
springboot整合qq登录5对接qq登录的流程
图片尺寸1343x714
系统登录流程
图片尺寸687x553
找回密码流程
图片尺寸640x774
产品经理作品集
图片尺寸552x864
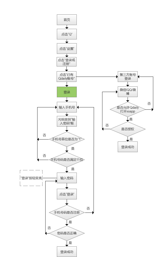
以好奇心日报为例分析登录注册忘记密码的业务流程
图片尺寸616x1017
其流程图如下:如果用户已在本项目注册过,则检验密码后直接绑定用户
图片尺寸1594x960
流程图如下:admin admin.comuser user.comalex alex.
图片尺寸717x825
登录注册流程图
图片尺寸658x419
基本上看懂这个流程图,就明白qq密码的加密流程了.
图片尺寸633x428
在ios系统上设计用户登录(原创技巧)
图片尺寸634x822
电话qq的设计与实现
图片尺寸374x268
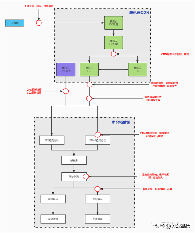
播放器拉流,解码,渲染的链路流程图点击进房播放流程图qq直播播放全
图片尺寸640x764
登录流程 | processon免费在线作图,在线流程图,在线思维导图
图片尺寸1461x1328