网页思维导图例子

网页设计html基础理论思维导图学习笔记
图片尺寸1920x2560
免费思维导图网站推荐
图片尺寸1080x1409
beautiful soup网页内容解析方法思维导图
图片尺寸2560x2422
官网框架思维导图
图片尺寸2560x1212
优衣库网站开发思维脑图思维导图
图片尺寸2560x3880
day31-网站架构开篇
图片尺寸2498x2184
思维导图网页版,哪个软件值得推荐呢?
图片尺寸1271x885
网页设计规范思维导图
图片尺寸4364x2874
基于ssm框架的个人博客网站的设计与实现
图片尺寸1027x704
b端设计sweet后端网页设计
图片尺寸1280x920
在线影视视频网站功能思维导图
图片尺寸1935x1574
导释旧杓剖 ,需综合考虑seo,用户体验和内容管理,选择最适合的
图片尺寸1080x1410
把尚硅谷js高级的视频二刷整理出来的思维导图,算是又把知识过了一遍
图片尺寸3010x5860
网页设计自学初学者html思维导图
图片尺寸2721x5276
老唐独家思维导图🔥🔥.💥第六章 网页设计
图片尺寸1440x2036
html标签整理部分
图片尺寸1280x1013
建设独立站的思维导图网站小白看过来
图片尺寸1080x1289
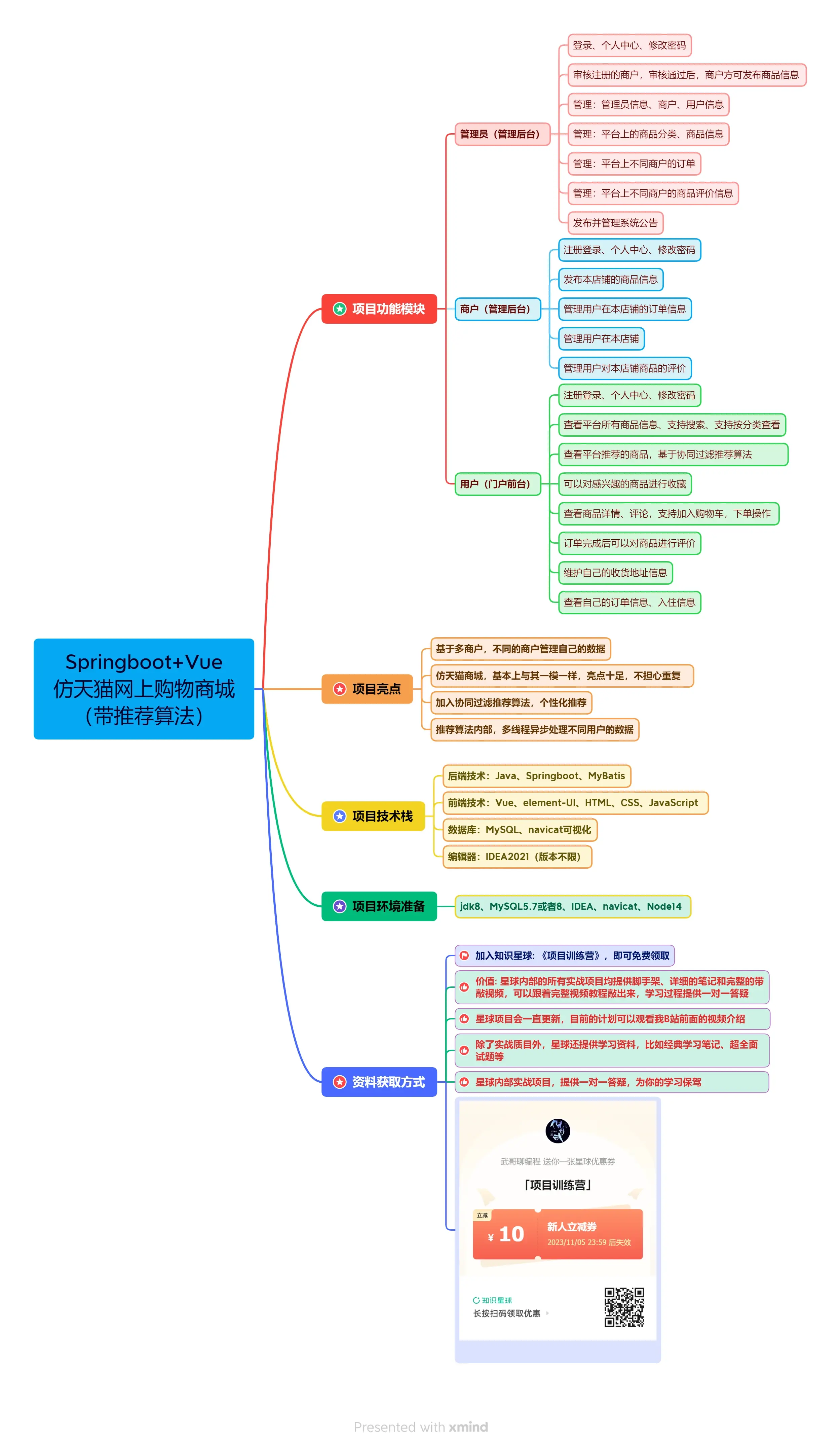
从0带你做基于springboot vue的网上购物商城
图片尺寸2498x4292
网站编辑流程
图片尺寸2560x1710
网页布局中常见问题总结思维导图
图片尺寸1811x967