cola 阿里巴巴

一文带你了解 阿里巴巴 cola 架构 - 知乎
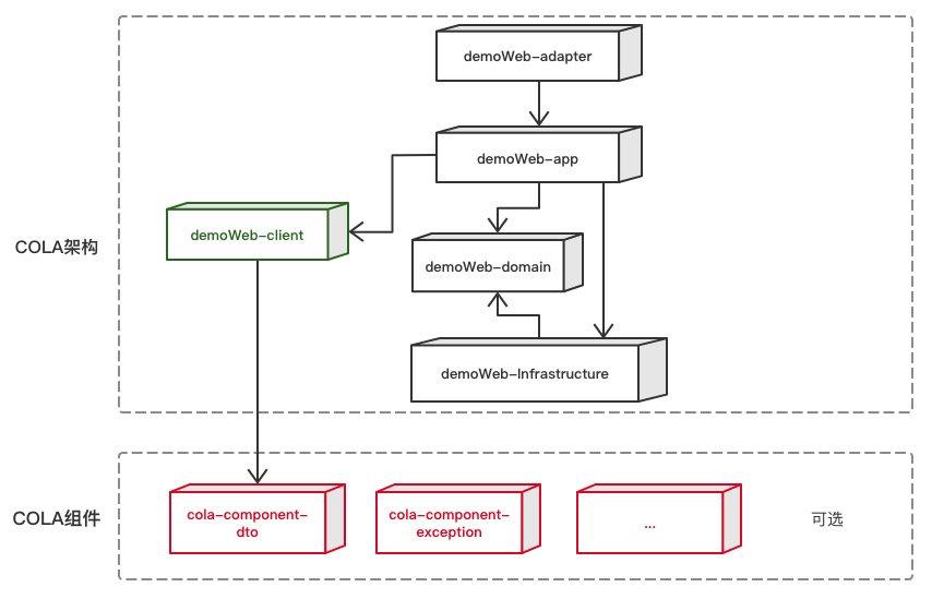
图片尺寸854x549
cocacola汽水碳酸饮料500600ml24瓶整箱装公司出品
图片尺寸750x1024
rc可乐饮食 - buy royal crown cola product on alibaba.com
图片尺寸600x600
coca-cola汽水碰响玻璃瓶碳酸汽水275ml*12瓶 怀旧玻璃瓶-阿里巴巴
图片尺寸800x800
with tensorflow enabled mobile proof-of-purchase at coca-cola
图片尺寸1024x338
【可口可乐铁皮画】可口可乐铁皮画品牌,价格 - 阿里巴巴
图片尺寸300x299
coca cola 330ml / coca cola 33cl can
图片尺寸640x640
fresh stock ready coca cola soft drink 330 ml / coca cola 33 cl
图片尺寸1500x1500
进口coca-cola可口可乐经典青柠味碳酸饮料果味汽水250ml瓶-阿里巴巴
图片尺寸800x800
pidan|coca-cola
图片尺寸1600x2844
【香草可乐】可口可乐香草味汽水(coca-cola)500ml*12瓶整箱-阿里巴巴
图片尺寸1920x1865
可口可乐(coca-cola)碳(58.9え)
图片尺寸690x690
港版coca-cola可口可乐汽水500ml*24/件碳酸饮料夏日冷饮-阿里巴巴
图片尺寸800x800
coca cola zero soft drink
图片尺寸1000x1000
可口可乐(coca-cola)碳(58.9え)
图片尺寸690x690
cola可口可乐碳酸饮料网红子弹头可乐迷你铝罐300ml-阿里巴巴
图片尺寸800x800
【玉泉忌廉】-玉泉忌廉厂家,品牌,图片,热帖-阿里巴巴
图片尺寸800x800
cocacola可口可乐大罐碳酸汽水饮料网红饮品500ml_阿里巴巴找货神器
图片尺寸300x300
【可口可乐罐装24听整箱】可口可乐罐装24听整箱品牌,价格 - 阿里巴巴
图片尺寸300x300
coca cola
图片尺寸1600x3464