halo框架

3,halo框架概述
图片尺寸524x513
h265框架编码流程(一)
图片尺寸1383x845
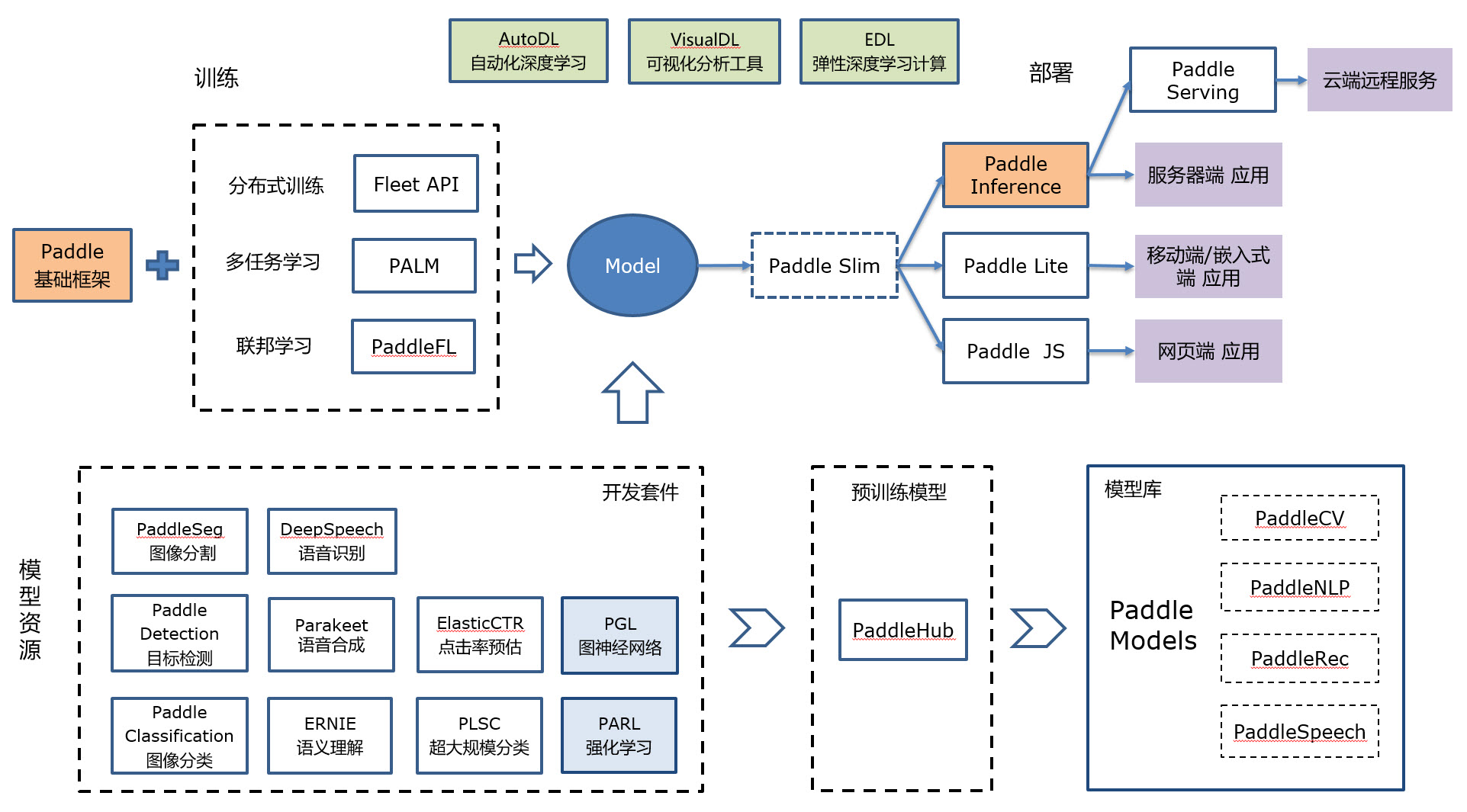
以百度多年的深度学习技术研究和业务应用为基础,集深度学习核心框架
图片尺寸1923x1065
docker仓库——docker harhub
图片尺寸624x419
数据中心网络架构云网一体化数据中心网络算力网络诞生背景
图片尺寸1184x590
halo 支持从以下框架编译模型
图片尺寸1080x503
harbor简介
图片尺寸4077x2018
图8-1-1 hadoop生态系统框架
图片尺寸3988x2447
yolo-v4论文技术解读
图片尺寸1440x575
医院哈罗士架哈罗士架 哈罗氏架 halo-vest架 家用头颈胸外固定架
图片尺寸220x220
halo studio主要是一个开发框架,这里重点介绍halo factory里的影子
图片尺寸1080x605
框架层
图片尺寸880x850
解密harmonyosui框架
图片尺寸1020x552
pomelo框架
图片尺寸646x436
云平台建设方案简介_new_new资料.docx
图片尺寸1566x1190
canal高可用架构部署
图片尺寸1237x1074
大数据学习第一篇基础知识
图片尺寸1920x1080
什么是hyperv
图片尺寸2998x1683
apollo2apollo架构设计
图片尺寸1950x1352
halo5
图片尺寸658x370