inform

inform
图片尺寸1063x1062
inform什么意思
图片尺寸640x674
必应成火狐浏览器默认搜索引擎#】 根据国外科技媒体 the information
图片尺寸2276x1280
3月23日消息,据外媒the information近日报导,一位知情人士透露,微软
图片尺寸800x534
线缆协会 东莞市虎门信息传输线缆协会(dongguan humen information
图片尺寸1200x1200
美国消费者法案informact2024年度认证来了
图片尺寸1098x924
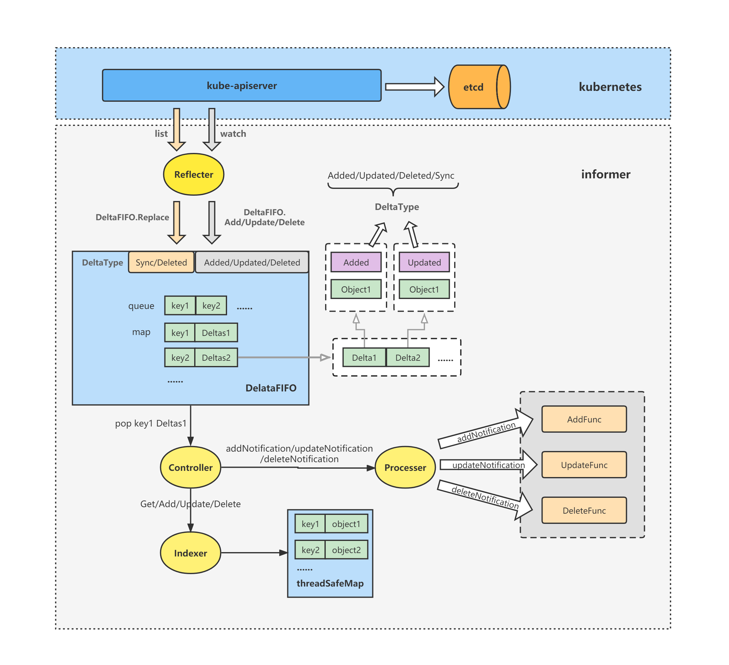
k8s client-go源码分析 informer源码分析(4)-deltafifo源码分析
图片尺寸2350x2144
预订 identification of important "party line" inform
图片尺寸307x400
通知通知美国消费者法案informact2024年度认证来了尽快提交
图片尺寸1266x908
inform l.基本信息
图片尺寸392x696
通知通知美国消费者法案informact2024年度认证来了尽快提交
图片尺寸1138x658
informdinkelsbühl
图片尺寸1024x1024
inform消费者法案对亚马逊卖家的影响.《inform消费 - 抖音
图片尺寸1242x1660
informdinkelsbühl
图片尺寸1024x1024
informdinkelsbühl
图片尺寸1024x1024
亚马逊消费者法案问题.美国inform消费者法案导致的身份验 - 抖音
图片尺寸1920x960
第十六届枫叶国际教育博览会参展大学抢先知【系列之一】_inform
图片尺寸1080x308
informdinkelsbühl
图片尺寸1024x1024
informdinkelsbühl
图片尺寸1024x1024
jna-based (native) operating system and hardware information
图片尺寸416x404