springMVC

什么是springmvc工作流程是什么九大组件有哪些
图片尺寸665x422
java大数据入门:spring mvc框架原理
图片尺寸700x395
编程学习springmvc由浅入深黑马程序员
图片尺寸1200x750
springmvc原理
图片尺寸1445x911
springmvc解析一概览
图片尺寸2259x1034
图解springmvc工作流程
图片尺寸1727x1084
springmvc框架工作流程与原理学习笔记
图片尺寸1577x409
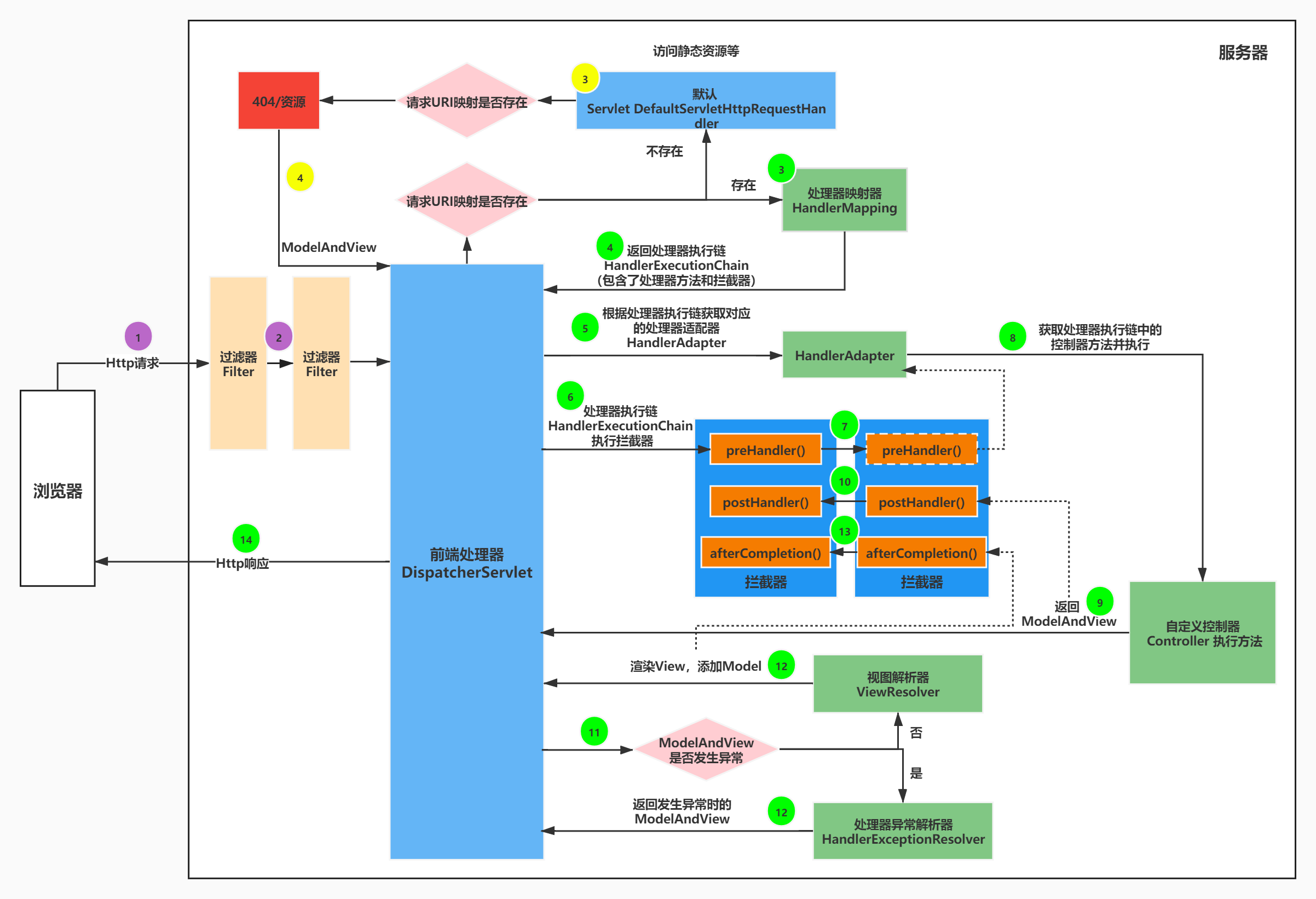
springmvc执行流程总结
图片尺寸2522x1098
springmvc工作流程 -- 详解
图片尺寸1410x585
springmvc mybatis activiti工作流开发从入门到精通【关注有礼】
图片尺寸800x800
springmvc的工作流程及原理详解
图片尺寸1595x947
springmvc架构
图片尺寸1011x557
java技术学习笔记:springmvc框架(内附入门程序开发代码)
图片尺寸400x280
springmvc
图片尺寸1374x745
springmvc处理文件上传
图片尺寸1052x638
spring框架学习三springmvc
图片尺寸465x342
springmvc快速实现
图片尺寸2962x1136
三分钟解读springmvc依赖
图片尺寸1298x864
springmvc执行流程图
图片尺寸2404x1642
springmvc框架学习0springmvc概述springmvc注解式开发
图片尺寸894x419